In certain situations, restoring an extremely large backup file may time out, resulting in an error message stating
The backup could not be restored within the max permitted time of 15 minutes.
If necessary, you can increase the default time out value for a restore to let the process continue.
Note:
Make sure you contact Vocera Customer Support before changing this time out value.
To change the default database restore time out:
-
On the CTS machine, use the
Windows interface to launch MySQL Workbench. If prompted, log into the root account with the
password vocera.
The MySQL Workbench user interface appears.

-
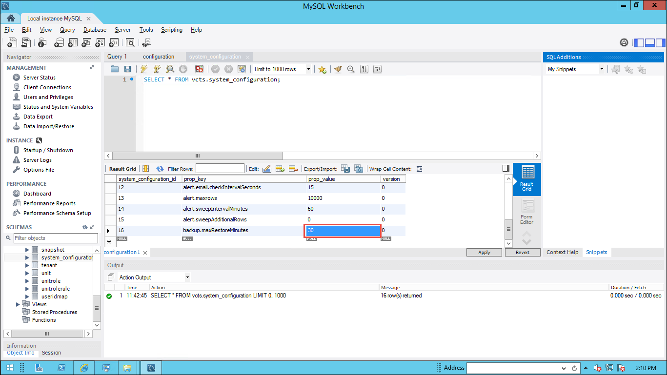
Right-click the system_configuration table and choose Select Rows - Limit 1000.
A grid showing values in the rows and columns of the system_configuration table appears.

-
Scroll down in the table until you see the prop_key whose value is
backup.maxRestoreMinutes.
-
In the backup.maxRestoreMinutes row, click the value in the prop_value
column. By default, this value is 15.
The value is selected, and the table is placed in edit mode.
-
Delete the existing value, enter a replacement value, and click away from the cell to deselect it.
-
Click the Apply button.
The Apply SQL Script to Database window appears,
displaying an SQL script with the proposed change.

-
Review the proposed change and then click Apply in the
Apply SQL Script to Database window.
The Apply SQL Script to Database window displays
a message indicating it will run the SQL script.

-
Click the Finish button.
The new value is posted to the database.